Nase voll von einem permanent überquellenden Downloadordner? Dann wirst du von unserer E-Mail Preview begeistert sein. Mit dieser kannst du ganz bequem die im SharePoint abgelegten E-Mails im O2S Workspace Fenster vorab durchsehen und gezielt jenes downloaden, dass du benötigst – ganz ohne einen überquellenden Downloadordner.
Soviel sei noch vorab gesagt: Prämisse für diesen Zauber aus tausendundeiner Nacht ist, dass es sich hierbei um eine SharePoint Mailbibliothek handeln muss.
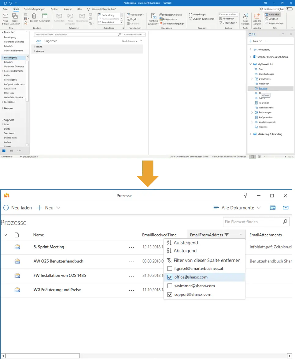
Öffne einfach durch Anklicken deine Mailbibliothek im O2S Workspace Fenster. Um den gesuchten Inhalt eingrenzen zu können, verwende die Suche oder schränke die angezeigten Elemente mithilfe der Filterfunktion ein:
Wenn du mit dem „Aussieben“ der nicht benötigten Inhalte zufrieden bist, kannst du die einzelnen Mails nun durchsehen. Wähle dafür ein Mail aus und klicke auf das Briefsymbol in der rechten oberen Ecke: Es öffnet sich in der rechten Fensterhälfte die E-Mail. Hier kannst du auch die vollständigen E-Mail Headerinformationen (von, an, Betreff, welche Anhänge etc.) ablesen und natürlich den Mailinhalt selbst. Wie du siehst, werden auch Formatierungen, Bilder und Grafiken übernommen.
Die Vorschau selbst kannst du natürlich auf das ganze O2S Workspace-Fenster noch vergrößern, klicke dafür einfach auf den Doppelpfeil in der rechten Fensterecke. Zum Verkleinern klickst du einfach nochmal auf den Doppelpfeil.
Du kannst durch dein Suchergebnis durch ab- und neu auswählen weiter blättern, ohne jedes Mal auf das Briefsymbol klicken zu müssen. Der Inhalt der neu ausgewählten Mail wird dir gleich in der rechten Fensterhälfte angezeigt:
Den gesuchten Inhalt gefunden? Dann sei abschließend noch gesagt, dass auch ein Download direkt aus dem O2S Workspace-Fenster möglich ist: Klick einfach auf den Mailtitel und die E-Mail – und nur die 😉 – ist dann in deinem Downloadordner.
Wenn du das gleich mal selber probieren willst: Unser O2S kannst du natürlich kostenlos und unverbindlich testen. Hier geht’s zum Download.
Noch mehr coole O2S-Features findet ihr in unserem Benutzerhandbuch.




